Nieuw afhangsysteem: Afhangen met KNLTB pas
De afgelopen jaren hebben wij op Leeuwenbergh gebruik gemaakt van Tennisbox als afhangsysteem. Het systeem is echter aan het einde van zijn levensduur gekomen en daarom stappen wij op maandag 4 november over naar een nieuw systeem. De afgelopen tijd hebben wij hard gewerkt om dit afhangbord te koppelen aan de ledenadministratiesystemen van het Sportcentrum en van onze vereniging. Op dit moment zijn wij nog druk aan het testen en als alles goed verloopt, zullen wij op 4 november dus van start gaan met dit nieuwe afhangbord.
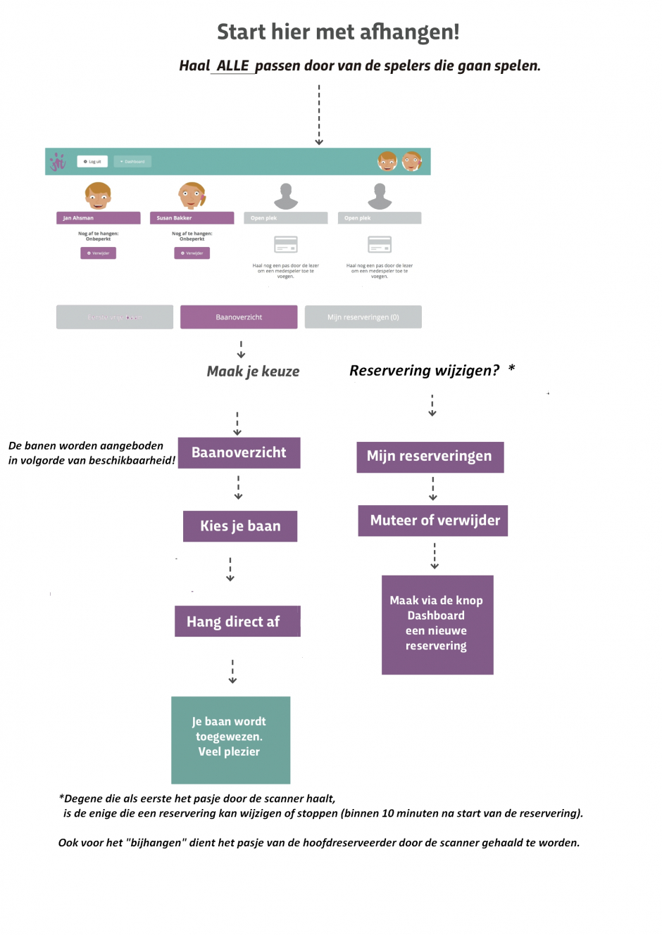
Wat betekent deze overgang naar een nieuw afhangbord nu precies voor jou?
Afhangen kan alleen nog maar met de KNLTB pas. Met de pas waarmee je nu afhangt, kun je niet langer afhangen. Bij de start van het zomerseizoen hebben jullie de KNLTB pas, die twee jaar geldig is, ontvangen. Zonder KNLTB pas is afhangen niet mogelijk. Al onze leden ontvangen een KNLTB-pas. Mocht je de KNLTB-pas kwijt zijn, dan kun je een nieuwe pas aanvragen door een mailtje te sturen naar ledenadministratie@ltcleeuwenbergh.nl. De kosten hiervoor bedragen 5 euro. Dit bedrag kun je overmaken naar: IBAN: NL56INGB0001522785 t.n.v. LTC Leeuwenbergh, Den Haag.
In dit filmpje kun je zien hoe het afhangen precies in zijn werk gaat: https://www.youtube.com/watch?v=VmOlTbwdprI
In de clubapp kunnen jullie nu het menu-item “baanbezetting” vinden. Als je daarop klikt, opent zich een scherm met het baanoverzicht zoals jullie dat ook op het scherm in het clubhuis kunnen zien. Dat betekent dat je altijd kunt zien hoe druk het op de banen is.
Leden van onze vereniging die ook padellen, moeten voor het afhangen van padelbanen gebruik blijven maken van hun huidige parkpas.
